HƯỚNG DẪN CÀI ROM MICHANGER - SAMSUNG S9 (SM-G960N)

4. Cài TWRP
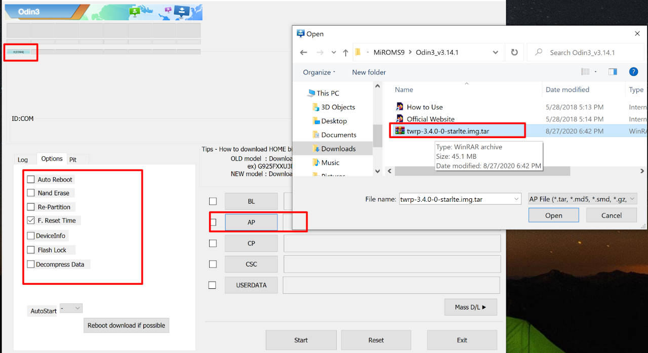
Mở phần mềm Odin3 v3.14.1.exe (Trong thư mục MiChanger_ROM_S9_client\Odin3_v3.14.1)
Và chọn option như hình.
Phần Options bỏ tích Auto Reboot như hình
Trỏ file twrp-3.4.0-0-starlte.img.tar vào mục AP (lưu ý trỏ đúng bản TWRP3.4.0.0 cho ROM android 10 này, cài bản thấp hơn sẽ không change được)

Bấm Start để cài TWRP vào

Báo PASS như hình là ok

Trên điện thoại như hình

5. Cài đặt ROM MiChanger và GApps
Trên điện thoại giữ đồng thời Bixby + Nguồn + Volume Trừ cho điện thoại tắt rồi nhanh tay giữ Bixby + Nguồn + Volume Cộng để vào TWRP - như hình bên dưới

Vuốt Swipe to Allow Modifications -> vào WIPE -> chọn Format data -> Gõ Yes -> OK




Chuyển tới bước tiếp theo, vui lòng không reboot lại phone
Mở phần mềm Setup_ROM_S9_MICHANGER.exe (trong thư mục MiChanger_ROM_S9_client)

Bấm LOAD để hiện device cài
Rồi bấm INSTALL MiROM & GApps để tiến hành cài


Kiên nhẫn đợi tool cài xong (Khoảng 5 phút). Xuất hiện như hình bên dưới là thành công
VUI LÒNG KHÔNG ĐỂ KHÓA MÀN HÌNH , TRÁNH LỖI
