HƯỚNG DẪN CÀI ROM MICHANGER - SAMSUNG S9 (SM-G960N)
VIDEO HD:
I. Hướng dẫn cài đặt MiChanger Rom S9
LƯU Ý: Đối với khách hàng đang ở ROM ANDROID 12, ROM ANDROID 13 muốn hạ cấp xuống ROM ANDROID 10 cần cài lại ROM gốc trước (Nếu không cài sẽ bị treo LOGO)
Tắt nguồn điện thoại -> cắm điện thoại vào máy tính thông qua dây cáp
Giữ đồng thời 3 nút Bixby + Nguồn + Volume Trừ để vào hình bên dưới (TRÁI)
Nhấn Volume Cộng để vào chế độ DOWNLOAD MODE (HÌNH PHẢI)

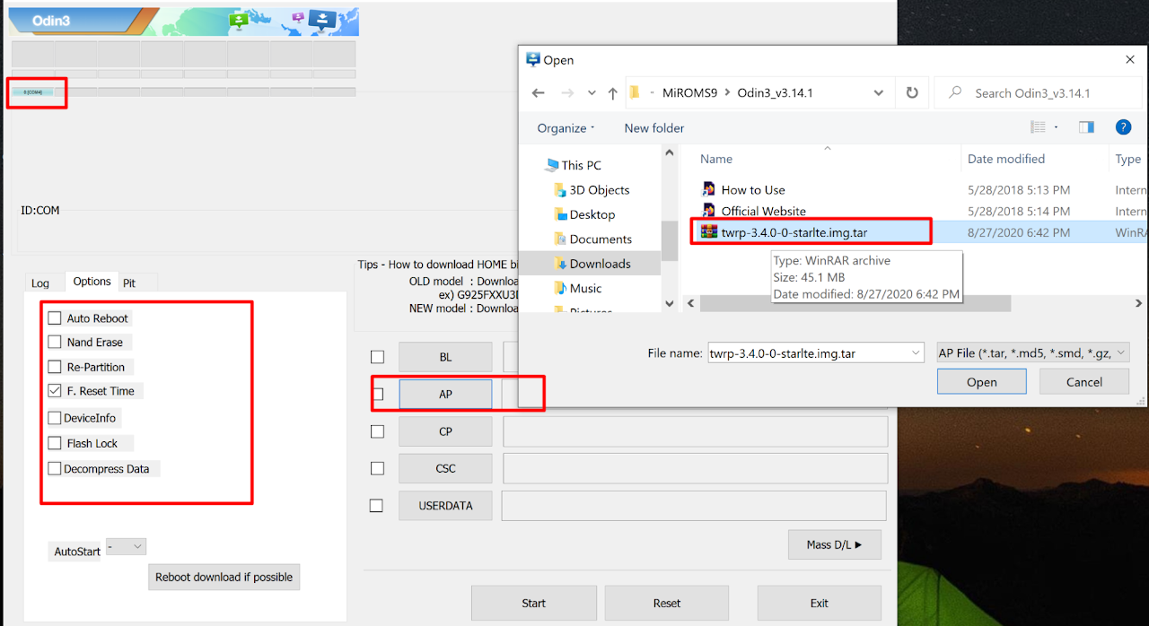
4. Cài TWRP
Mở phần mềm Odin3 v3.14.1.exe (Trong thư mục ROM_S9_Android10_MiChangerPro \Odin3_v3.14.1)
Và chọn option như hình. Lưu ý: phần ID COM ở trên odin phải sáng, nếu không sáng có thể do cap lỏng chưa nhận , cổng cắm USB lỏng, hoặc chưa cài Samsung USB Driver
Phần Options bỏ tích Auto Reboot như hình
Trỏ file twrp-3.4.0-0-starlte.img.tar vào mục AP (lưu ý trỏ đúng bản TWRP3.4.0.0 cho ROM android 10 này, cài bản thấp hơn sẽ không change được)

Bấm Start để cài TWRP vào

Báo PASS như hình là ok

Trên điện thoại như hình

5. Cài đặt ROM MiChanger và GApps
Trên điện thoại giữ đồng thời Bixby + Nguồn + Volume Trừ cho điện thoại tắt rồi nhanh tay giữ Bixby + Nguồn + Volume Cộng để vào TWRP - như hình bên dưới

Vuốt Swipe to Allow Modifications -> vào WIPE -> chọn Format data -> Gõ Yes -> OK




Chuyển tới bước tiếp theo, vui lòng giữ nguyên máy , KHÔNG BẤM REBOOT SYSTEM
Mở phần mềm Setup_ROM_S9_Android10_MICHANGER_Pro.exe (trong thư mục ROM_S9_Android10_MiChangerPro)
Bấm LOAD để hiện device cài
Rồi bấm INSTALL MiROM & GApps để tiến hành cài


Kiên nhẫn đợi tool cài xong (Khoảng 5 phút). Xuất hiện như hình bên dưới là thành công
VUI LÒNG KHÔNG ĐỂ KHÓA MÀN HÌNH , TRÁNH LỖI
